Overview
Source Guide
Journalist Guide
Admin Guide: Reference
securedrop-admin
Admin Guide: Installation
Admin Guide: Deployment
Admin Guide: Maintenance
Admin Guide: Upgrades
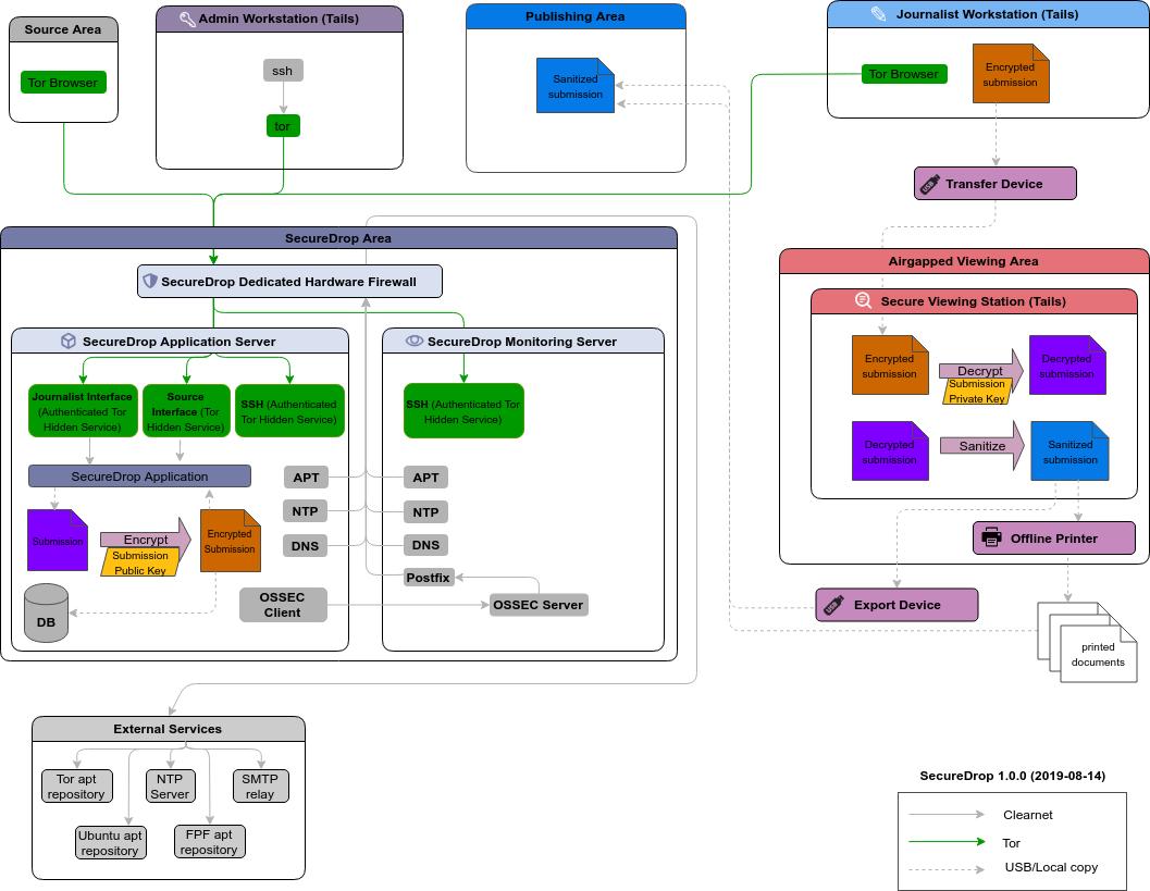
The following diagram captures all data flows to and from a SecureDrop deployment.